百度云加速说明
百度云加速是一款百度旗下的cdn服务工具,支持免费cdn、网站攻击防护、SEO优化功能,是国内免费CDN服务使用率最多的CDN服务工具了。
百度云加速免费版说明
像我们这种草根站长是用不起收费CDN服务的,所以精准像素只介绍免费版套餐。
1、支持国内加速
2、CDN缓存
3、静态文件加速
4、页面压缩
5、免费套餐10G/天
6、基础WAF云防护
7、2000cc攻击
还有很多不是非常主要的功能,这里精准像素就不一一说明了,上CDN我们只关注能发加速、防御能力就可以了,其他都没啥用。
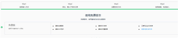
百度云加速免费版使用说明
1、进入官网:https://su.baidu.com/
2、注册账号,或者用百度账号登录
3、点击右上角“控制台”,进入后台
4、点击“立即接入”

5、输入需要接入的域名

6、输入二级域名,比如www,一级用@表示

7、修改域名的DNS为n170.ns.yunjiasu.com和n3018.ns.yunjiasu.com

8、选择免费套餐,等待接入成功即可使用了

相关专题

2021-03-09 14
cdn可以分为加速型cnd和防御型cdn功能,又可以分为国内免费cdn和香港免备案cdn,精准像素精心为您整理关于cdn教程,还有免费CDN活动,推荐无需备案香港cdn服务商….
原文链接:https://blog.csdn.net/weixin_42571738/article/details/116287976?ops_request_misc=%257B%2522request%255Fid%2522%253A%2522165918471416780366535330%2522%252C%2522scm%2522%253A%252220140713.130102334.pc%255Fblog.%2522%257D&request_id=165918471416780366535330&biz_id=0&utm_medium=distribute.pc_search_result.none-task-blog-2~blog~first_rank_ecpm_v1~times_rank-6-116287976-null-null.nonecase&utm_term=%E5%85%8D%E5%A4%87%E6%A1%88cdn
原创文章,作者:优速盾-小U,如若转载,请注明出处:https://www.cdnb.net/bbs/archives/2177