cdn的启用与管理
1、打开火伞云融合cdn系统控制后台-CDN管理
2、查看加速域名下的全部CDN服务,可以看到有部分厂商暂时处于未启用状态,这是因为这些厂商要求进行域名所有权校验后方可使用(如果已经处于已启用状态的厂商则不用额外进行操作)

3、点击对应厂商-选择启用-进行域名所有权校验(以阿里云为例)

4、登录阿里云后台,选择对应域名的解析设置,如下图:

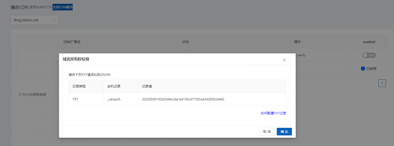
单击添加记录,填写火伞云域名所有权校验中的记录类型、主机记录和记录值。

单击确认,完成添加。
5.等待TXT解析生效,返回火伞云CDN控制台,单击点击“确定”,完成验证。
如果系统提示“验证失败”,请检查TXT记录是否正确填写,并等待DNS记录生效后重新验证。
内容缓存与内容预热
一、内容缓存
1、什么是缓存
您使用CDN加速静态资源时,CDN会将源站上的资源缓存到距离客户端最近的CDN节点上。当您访问该静态资源时,可直接从CDN的缓存节点上获取,有效避免通过较长的链路回源,提高资源访问效率。CDN的所有节点上都包含缓存软件,在用户请求或者源站响应资源经过CDN节点时,缓存软件可以根据需要对用户请求或者源站响应资源做各种处理,包括设置缓存时长、改写回源请求等。

通过缓存配置功能,您可以对域名执行如下操作:

2、配置缓存过期时间
缓存过期时间指源站资源在CDN节点缓存的时长,达到预设时间,资源将会被CDN节点标记为失效资源。如果客户端向CDN节点请求的资源已经失效,CDN会回源站获取最新资源并缓存到CDN节点。您可以根据业务需求,按目录或文件后缀名配置静态资源的缓存过期时间。

3、注意事项
①建议您源站的内容不使用同名更新,而是采用版本号的方式同步。
②为了能准确找到更新前和更新后的源站内容,建议您源站的内容以版本号的方式同步,即③更新源站内容时采用不同的名称。例如,采用img-v1.0.jpg、img-v2.1.jpg的方式命名。
④缓存过期时间会影响回源频率,建议根据实际业务需求设置资源缓存时长。
⑤缓存过期时间过短,会导致CDN频繁回源,增加源站的流量消耗;缓存过期时间过长,会带来数据更新时间慢的问题。
⑥缓存在CDN节点上的资源,由于热度低可能被提前从节点上删除。
⑦CDN节点在收到源站响应的静态文件资源的时候,会按照CDN缓存规则及优先级来执行。
4.操作步骤
①登录火伞云CDN控制台-在左侧导航栏,单击“缓存控制”,然后在域名管理页面,单击目标域名对应的管理。

②在指定域名的栏目下,点击增加缓存规则

③根据自身需求设置需缓存的文件以及设置缓存时间,完成配置缓存规则并点击确认。
④对于无缓存规则的内容设置,点击“无缓存规则”,并根据需求进行设置

⑤如果要清楚缓存规则,可点击“清楚缓存”并进行设置
⑥完成设置后单击确定,完成配置。

5、关于缓存设置的相关说明:
①类型
支持按目录或文件后缀名指定资源范围。
目录:为某一路径下所有资源设置相同缓存规则。
文件后缀名:为某一文件类型资源的设置相同缓存规则。
②过期时间
资源在CDN节点的缓存时间,最长可以设置28天。建议参考如下规则配置:
不常更新的静态文件(例如,图片类型、应用下载类型等),建议设置28天。
频繁更新的静态文件(例如,JS、CSS等),根据实际业务情况设置。
动态文件(例如,PHP、JSP、ASP等),建议不缓存。
二、预热资源
火伞云CDN提供资源预热功能,通过本文您可以了解预热的操作步骤。
1、预热:源站主动将对应的资源缓存到CDN节点,当您首次请求资源时,即可直接从CDN节点获取到最新的资源,无需再回源站获取。预热功能会提高缓存命中率。
2、主要适用场景:
①运营活动
运营一个大型活动时,提前将活动页涉及到的静态资源预热至CDN节点,活动开始后用户访问的所有静态资源均已缓存至CDN加速节点,由加速节点直接响应。
②安装包发布
新版本安装包或升级包发布前,提前将资源预热至CDN加速节点,产品正式上线后,海量用户的下载请求将直接由CDN加速节点响应,提升下载速度,大幅度降低源站压力,提升用户体验。
3.注意事项
①提交预热任务并成功执行后,CDN节点会立即回源站加载所需资源,因此大批量提交预热任务会生成较多的并发下载任务,导致回源带宽和请求突增,增加源站压力。
②预热任务从提交到预热完成,实际执行时间视预热文件大小而定,大约需要5~30分钟。
4.操作步骤
①登录火伞云CDN控制台-在左侧导航栏,单击“预热内容”,然后在域名管理页面,单击目标域名对应的管理。

②在指定域名的栏目下,点击“增加预热”

③通过预热功能,您可以在业务高峰前预先将热门资源缓存到CDN节点,降低源站压力提升用户体验。
5.关于缓存设置的相关说明:
①输入的URL必须带有http://或https://。
②预热多个URL时,请按照一行一个URL进行输入。
③URL预热配额(每日):默认情况下,一个账号每日最多可以提交1000条URL预热任务
④预热速度:预热任务的执行速度与需要预热资源的文件平均大小有关,文件平均大小越小,预热速度越快。
原文链接:https://blog.csdn.net/huosanyun/article/details/130984535?ops_request_misc=%257B%2522request%255Fid%2522%253A%2522171836857616800222891722%2522%252C%2522scm%2522%253A%252220140713.130102334.pc%255Fblog.%2522%257D&request_id=171836857616800222891722&biz_id=0&utm_medium=distribute.pc_search_result.none-task-blog-2~blog~first_rank_ecpm_v1~times_rank-10-130984535-null-null.nonecase&utm_term=cdn%E7%B3%BB%E7%BB%9F
原创文章,作者:优速盾-小U,如若转载,请注明出处:https://www.cdnb.net/bbs/archives/34086