简介
恐龙云是腾讯云国际站官方授权合作伙伴,我们提供全方位一站式上云服务,提供腾讯云国际免实名开户注册、充值等服务,通过恐龙云TG:Cloud868开通阿里云国际版只需要一个邮箱,无需绑定PayPal信用卡即可轻松注册账号,绝对的零门槛,零风险!
恐龙云官方网站:konglongcloud.com

对象存储(Cloud Object Storage,COS)是由腾讯云推出的无目录层次结构、无数据格式限制,可容纳海量数据且支持 HTTP/HTTPS 协议访问的分布式存储服务。腾讯云 COS 的存储桶空间无容量上限,无需分区管理,适用于 cdn 数据分发、数据万象处理或大数据计算与分析的数据湖等多种场景。COS 提供网页端管理界面、多种主流开发语言的 SDK、API 以及命令行和图形化工具,并且兼容 S3 的 API 接口,方便用户直接使用社区工具和插件。
下面,我们将介绍如何使用腾讯云海外版对象储存服务COS:
准备工作:
一、注册腾讯云海外版账号
开通腾讯云海外版对象储存服务COS前需先注册腾讯云海外版账号,联系恐龙云TG:Cloud868免实名免绑卡注册腾讯云国际账号,具体注册教程请参考以下文章
二、腾讯云国际账号余额充值
账号注册完成联系恐龙云TG:Cloud868充值余额在你的账号,充值成功即可使用腾讯云海外版对象储存服务COS
教程:开通腾讯云海外版对象储存服务OSS
步骤一:选择产品
在产品菜单栏选择“储存-对象储存”

步骤二:进入对象储存主页
打开对象储存服务产品主页点击“立即使用”

步骤三:开通对象储存服务COS
勾选同意协议后点击下方蓝色按钮开通

教程:创建储存桶
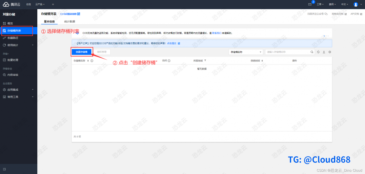
步骤一:创建储存桶
- 进入对象储存服务控制台
- 选择左侧菜单栏“储存桶列表”
- 点击“创建储存桶”按钮

步骤二:设置基本信息
- 所属地域:选择储存桶所在数据中心,选择后无法修改
- 名称:创建储存桶名称,创建后无法修改
- 访问权限:用于设置文件的访问权限,根据自己实际需求来选择
私有读写:仅授权用户可以访问储存桶内的文件
公有读私有写:所有用户都可以读取储存桶内的文件,仅授权用户可以向储存桶写文件
公有读写:所有用户都可以读写储存桶内的文件

步骤三:设置高级可选配置
- 版本控制:如果你对数据安全有更高的要求,建议开启版本控制
- 多AZ特性:能够为用户数据提供数据中心级别的容灾能力
- 日志储存:如果你需要实时查询与分析储存桶的访问数据,建议开通日志储存
- 储存桶标签:如果储存桶较多,可以对储存桶进行分组管理
- 服务端加密:如果你要加密储存数据,可以开启服务器端加密

步骤四:确认配置
确认无误后点击“创建”完成储存桶的创建

教程:上传文件
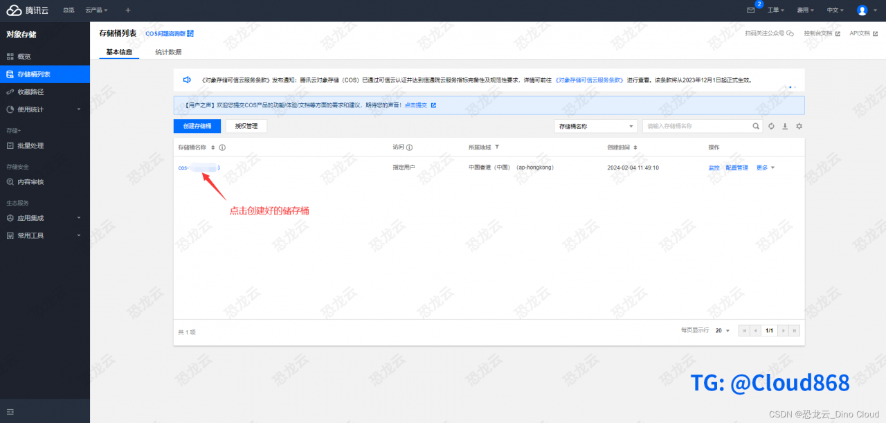
步骤一:开始上传
点击创建好的储存桶进入储存空间

步骤二:上传文件
- 选择左侧菜单栏“文件列表”
- 点击“上传文件”按钮

步骤三:选择对象文件
- 选择需要上传的文件
- 点击“参数配置”进行设置对象属性

步骤四:设置对象属性
1.存储类型:根据你的实际需求来选择
标准储存:适用于访问量比较高的文件
低频访问储存:适用于月均访问频率低于1-2次的文件
归档储存:适用于基本不被访问的归档文件,选择归档存储后,文件需要提前取回才能访问
2.访问权限:用于设置文件的访问权限,根据自己实际需求来选择
继承权限:默认访问权限为继承权限(即继承存储桶权限)
私有读写:仅授权用户可以读写目标文件
公共读私有写:所有用户都可以读取目标文件,仅授权用户可以修改目标文件
3.服务端加密:如果你要加密储存数据,可以开启服务器端加密
4.配置完成点击“上传”按钮

教程:分享文件
步骤一:选择需要分享的文件夹
- 点击文件夹又上角三个点
- 选择分享文件夹

步骤二:配置文件夹分享链接
设置分享链接的权限和有效时间

步骤三:生成分享链接
点击“复制链接和提取码”即可分享文件

腾讯云国际版对象储存服务COS使用教程到此结束。腾讯云国际版提供了一个方便、快捷的进入海外市场的途径。开通腾讯云国际版对象储存服务COS,只需要一些简单的步骤即可完成,同时恐龙云TG:Cloud868也提供了完善的技术支持和售后服务,可以帮助企业更好地开展业务。
原创文章,作者:优速盾-小U,如若转载,请注明出处:https://www.cdnb.net/bbs/archives/32123