从十月中旬就开始折腾 cdn 的事情,前前后后算起来也有差不多一个月了吧,期间试过了几乎所有能想到、能用上的 CDN 服务商,终于找到了一家适合自己的。
先讲一下自己的探索过程吧,顺带排排雷:
首先我想到的就是自己曾经用的 Cloudflare 。可以说, cloudflare 提供的免费版解决方案足以保护小网站免受 ddos 之灾,也可以隐藏网站的真实 IP 地址。同时 cloudflare 也作为 DNS 管理的一个不错的工具。 cloudflare 在海外有着极好的响应速度,在很多地区甚至响应速度能够小于等于 1ms 。然而在国内,经过我的测试,联通和电信走的是美西的 CDN 节点,移动走的是香港节点,所以只有通过移动的访问可以说是增速了,联通和电信的访问反而减速了,不如不用 CDN ,因而我就放弃了 cloudflare 。
也曾找过一些关于 CDN 评估的文章,这个博主已经帮忙做了小白鼠: https://guozeyu.com/2017/01/wordpress-full-site-cdn/
然后看到 AWS 的 CloudFront ,我想到自己的 AWS 还没有过电话验证,就抱着试试看的心态再去尝试了一下。说来也奇怪,我的客户信息填的都是真实信息,电话也是我目前在用的电话号码,结果我根本收不到 AWS 的电话来输入 PIN 码,或许是被自动拦截了?给支持中心写工单,客服给我的建议是用在线语音聊天的方法给我安排电话认证,然而我人在宿舍,英语水平也不高,遂放弃。
接下来我找免备案就能用的 CDN ,找到了 KeyCDN ,结果注册了以后连控制台都进不去,放弃了。
接着又找到了 Fastly ,这家 CDN 商先会给你一个开发者账号,让你体验价值 50 美金的流量,但用完了以后你要升级账户才能接着用,而付费帐户每月的最低消费是 50 美金!!对我这个穷困潦倒的人来说太不现实了,而且有这个钱早就上 Google Cloud 了,也就放弃了。
CDNvideo 也试过,这家提供商是俄罗斯的,给我的印象非常好,客服小姐姐很耐心的给我解答问题,我们都是通过邮件进行交流。开到试用账号后,激活需要用一张信用卡(不确定需不需要外币卡,但我用的是 VISA 的美元卡)扣款 50 卢布再立刻返还。我用 ipip.net 去 ping 了一下他们提供的让我 CNAME 过去的 URL ,结果走的都是美国和俄罗斯,延迟普遍都很高,虽然客服很贴心,服务态度一流但我还是放弃了。(不过客服说可能与我 CNAME 的接入方式有关,想去试一下的可以去尝试一下)
最后,我偶然间想到搜一下香港 CDN ,结果就搜到了现在在用的这家 ——Udomain 。 这家有针对大陆优化的 CDN ,也有国际的 CDN ,只不过对大陆的流量会贵一些罢了,不过相比较流量每 GB 按美元计价来说,用港元计价已经让成本降低了不少。这家有两种计费方式,一种是包月套餐,最少的是 800 港元 1T ,之后 1.2 港元每 GB ;还有一种是按用量收费,以 GB 为单位来计费。对我的博客这种小站来说,第二种计费方式并不会为我增加多少成本。它家 CDN 链接: https://www.udomain.hk/solution/global-cdn
讲完探路历程,接下来讲讲我是怎么用上这家的 CDN 的。
打开网站,我们并没有看到如何注册。点了一下免费试用,选择你需要的方案(我选的是按用量收费)

点击“申请”,会让你填一些基本信息,包括联系方式。

如果你是在工作日提交的话,不一会儿会有客服打电话过来,是一个香港的小哥联系的我,主要是确认信息和就服务进行交谈。我拿普通话交流的,全程十分愉快,然后按照他发给你的邮件的要求提供一些信息,他会在两到三个工作日内给你办好试用账号并发到你的邮箱上。按照要求改好密码就可以用了。
我也终于明白为什么主页没有登录窗口,原来控制台在另一个网站上。

这个网站还会要求你添加SMS认证(手机验证码两步验证),此后每次登录都要进行两步认证,大大提高了安全性。
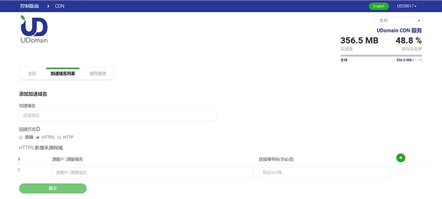
添加后来到控制台,点击“CDN”—>”管理”,随后点击加速域名列表

随后点击“添加加速域名”,会出现这样的界面:

接下来就可以根据自己的网站进行设定,加速域名写你要使用CDN的域名,我用的是如你们所见的“blog.iwantdo.xyz”这个子域,回源方式就是CDN访问源服务器的方式,根据个人网站先前的设定而定。由于本站ban掉了所有通过http和https直接访问ip,以及所有http强制https访问,所以我选择的是https回源。(连接埠就是端口的意思)
我们以加速域名为”cdn.iwantdo.xyz“为例,添加好来源与回源方式后,点击”提交“,会有这样的界面:

OK,此时它提醒你添加CNAME记录,到你的DNS管理器处添加相应的记录,如下所示:

保存便可,等待DNS刷新就好了。
(注意,如果想建立一个子域为cdn.iwantdo.xyz,主机一栏填cdn就可以了,之前我一直在主机一栏写的是cdn.iwantdo.xyz,导致CNAME配置不成功,或许这种弱智错误只有我会犯吧233333)
如果你不强制要求https的话,做到这里就OK了。接下来讲的是对加速域名有https的需求的人所需要的。
拓展:为加速域名使用https。
回到”加速域名列表“,点击”设定“。
初次进入,SSL证书那里会显示”未配置“,这时点击”管理SSL证书“,会显示如下界面:

点击”新增SSL证书“,会让你填写名称(随便起一个),证书和私钥(来源于你的证书)

如果你使用这个域名的一个子域作为加速域名的话,可以去用对应的SSL证书。有了证书后,将证书的.pem文件打开,将其中的内容全部复制到证书一栏中(通常来说都是以”—–BEGIN CERTIFICATE—–“开头,以”—–END CERTIFICATE—–
“结尾)。将私钥文件privkey.pem的所有内容复制到私钥一栏中(通常以”—–BEGIN PRIVATE KEY—–“开头,以”—–END PRIVATE KEY—–“结尾),递交。
然后选择你填写好的证书,递交。恭喜,你的加速域名就可以用https啦~
原文链接:https://www.cnblogs.com/happylife222/p/10191593.html
原创文章,作者:优速盾-小U,如若转载,请注明出处:https://www.cdnb.net/bbs/archives/1453
评论列表(1条)
研究你的文章, 我体会到, 各国更亲近。由衷感谢 能量。 皮科洛米尼圖書館 我热爱 这个旅游网站。太棒了阅读建议。